
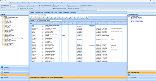
The left-hand tree menu lets you select a particular client, or by clicking on the ‘Client heading, view all Clients in the central tab
You can then use the central TAB window to access your clients and all the Accounts Receivable functionality as found in the standalone AR module.